Insight

SOFTWARE


Brüel & Kjær NVH Simulation technology is now part of
VI-grade.


LEARN MORE 
VI-grade

For replay and interaction with noise, vibration and harshness (NVH) source path analysis data, and data from CAE analyses. This software provides an intuitive interface for engineering work with recorded noise, vibration and harshness (NVH) contribution data. 

You can combine real-world data together with CAE data from design files, allowing you to experience highly realistic scenarios involving new, pre-prototype designs. 

With this software for source path analysis playback, you are able to replay and listen to selections of the time history down to the level of individual sources and paths, and it enables you to apply filters to simulate engineering changes.

USE SCENARIOS

  • Investigating source path contribution (SPC) or transfer path analysis (TPA) data from measurements on benchmarked vehicles 
  • Simulating the consequences of specific design alterations and change modelling 
  • Listening to real and virtual noise, vibration and harshness (NVH) of vehicles, ships and aircraft cabins
  • Combining CAE data with test data to simulate incorporations of new component designs

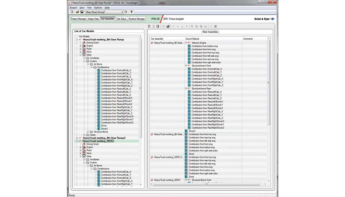
This software presents the NVH data of a vehicle broken down into a simple, tree-like structure. You can select all airborne sources or all structure-borne sources, and then drill progressively deeper into each one. In this way, you can trace sources and paths down to the level of individual ones: time domain data for sources and contributions and frequency domain data for path sensitivity functions. You can listen to them, modify them with filters, and select or deselect them at will – allowing you to listen to and analyse the vehicle’s sound without certain components, and in any variation and combination you want. 

CAE AND TEST DATA MIX

Because the software simulates the overall noise, vibration and harshness (NVH) in real time, it can incorporate data from diverse sources. This includes CAE analysis data, especially when used in conjunction with our CAE Auditioner. 

CAPABILITIES 

  • Contributions can be played simultaneously in groups or individually, and can be switched on and off during playback
  • Back-to-back comparison of different vehicles and design alternatives
  • Includes a comprehensive set of filters including high-pass, low-pass, notch, user-defined FIR and others 
  • Displays of source level, path sensitivity and contribution spectra in real time and off-line
  • Datasets can be synchronized to various parameters, including time, RPM and speed

ADDITIONAL CAPABILITIES 

  • The addition of CAE Auditioner Type 8601-X gives the ability to easily and quickly incorporate data from CAE files
  • Our vehicle NVH simulators upgrade the playback features of this Insight software, providing NVH simulations during fully interactive driving